面对电信行业复杂多变的采购需求,传统手动询价模式效率低下、过程繁琐且易出错。为破解此困局,我们为某市电信行业央企量身打造了“采购询价系统”。该系统以“自动化”为核心,重塑了从需求发起到订单生成的全链路采购流程。它通过智能模板、精准审批、自动比价等创新功能,将采购人员从重复性工作中解放出来,显著提升了采购效率与决策质量,实现了供应链管理的智能化转型。
项目背景
在快速发展的电信通讯行业中,供应链的响应速度与成本控制能力是企业保持核心竞争力的关键。我们服务的某市电信行业央企,其传统的采购模式长期依赖人工操作,面临着诸多挑战:询价单格式不一、供应商沟通成本高、报价对比耗时耗力、采购决策主观性强、全过程缺乏有效监督。这些痛点不仅制约了采购效率,也为企业带来了潜在的合规风险。为了推动采购业务的数字化转型,提升供应链整体效能,客户迫切需要一套能够实现询价流程自动化、决策智能化的管理系统。
系统概述
采购询价系统是一套专为解决大型企业复杂采购场景而设计的智能化解决方案。系统深度融合了模板引擎、流程引擎与智能算法,将过去繁杂、割裂的询价环节,整合为一个无缝、高效的自动化工作流。用户仅需在系统内创建初始需求,系统便能自动完成供应商匹配、询价单生成与发送、报价邮件解析、多维度比价、最优方案推荐等一系列核心任务。这不仅将采购人员从海量重复劳动中解放出来,更通过数据驱动的决策支持,确保了采购过程的精准、合规与高效,为企业构建了敏捷而强大的数字化采购能力。

核心功能
智能模板引擎:灵活应对多样化询价需求
系统引入了创新的"询价模板库"概念,通过规则引擎实现模板的动态匹配与自动生成。无论是标准件采购还是定制化询价,系统都能基于业务特征,快速生成符合要求的专业询价单。这不仅确保了询价规范的统一性,更大幅提升了询价单制作效率。

自动化询价:解放人工、提升效率
系统将传统的人工询价流程完全自动化。当用户创建需求后,系统自动匹配合格供应商,基于模板生成标准询价单,并通过邮件服务器批量发送。这一流程的自动化,不仅消除了人工操作的失误风险,更将询价效率提升了数倍。

智能报价分析:数据驱动决策优化
系统配备了强大的报价处理引擎,能自动读取并解析供应商的报价邮件,将非结构化的报价信息转化为可分析的数据。通过预设的算法规则,系统自动识别最优报价方案,并支持多维度的报价对比,为采购决策提供精准的数据支持。

精准流程管控:全程可控、合规无忧
系统构建了完整的审批流程体系,实现对询价、报价、审核、发送、接受等各环节的精准管控。通过流程引擎,系统能够自动在关键节点触发待办提醒,确保各项任务及时处理,流程合规推进。

供应商智能匹配:精准对接采购需求
基于深度的业务理解,系统能根据采购需求特征,自动匹配最适合的供应商资源。这一功能不仅提高了供应商选择的准确性,也为采购决策提供了更多优质选择。

报价方案优化:灵活组合最优选择
除了自动识别最优报价,系统还提供了灵活的报价方案定制功能。采购人员可以根据实际需求,从不同供应商的报价中选择优势项目,组合形成最具性价比的采购方案。

项目成效
该采购询价系统的成功上线,为客户带来了显著的业务价值,实现了从传统模式向数字化、智能化采购的跨越式升级。
效率革命性提升: 自动化处理了超过80%的重复性人工操作,平均询价周期从数天缩短至几小时,让采购团队能聚焦于更具战略价值的供应商关系管理与成本谈判。
采购成本显著降低: 通过智能比价与方案优化,系统确保每一次采购都能获得市场最优价格。据初步统计,系统上线后,平均采购成本降低了5%-8%。
决策质量全面优化: 基于数据的精准分析取代了传统的主观经验判断,采购决策更加科学、透明。可视化的数据报表也为管理层提供了强有力的洞察支持。
合规与风控能力增强: 标准化的流程与完整的操作日志,确保了采购全程的合规性与可追溯性,有效规避了潜在的业务风险。
客户反馈
“这套采购询价系统彻底改变了我们的工作方式。过去,我们团队每天都深陷在制作询价单、催收报价、手动比价的繁琐事务中,不仅效率低下,还时常出错。现在,系统就像一位不知疲倦的智能助手,自动完成了绝大部分工作。我们的工作重心真正转移到了‘管理’和‘决策’上,团队价值得到了极大的提升。”
——某市电信央企 采购部经理
创新亮点
全链路端到端自动化: 系统最大的创新在于实现了从需求提出到订单生成的“端到端”全流程自动化闭环,而非单一环节的局部优化。这种高度集成化的设计,最大化地释放了自动化带来的效率红利。
动态规则驱动的模板引擎: 区别于固化的模板功能,本系统独创了基于规则的动态模板引擎。它能深刻理解业务场景的差异,灵活适配并生成最恰当的询价模板,兼具标准化与灵活性,在国内同类应用中处于领先水平。
自学习的供应商绩效评估: 系统不仅能匹配供应商,更能通过持续追踪历史合作数据(如报价命中率、价格优势、交付及时性等),构建供应商绩效模型。这使得供应商推荐更加智能,实现了从“匹配”到“择优”的进化。

总结展望
采购询价系统的成功实施,不仅是客户一次成功的数字化工具引进,更是其供应链管理理念的一次深刻变革。它验证了通过智能化技术重塑核心业务流程,能够为企业带来颠覆性的价值提升。展望未来,该系统的模块化架构与强大扩展性,为后续功能的深化演进奠定了坚实基础。下一步,我们计划探索与客户的财务、仓储等系统进行更深度的集成,并引入更多AI预测分析能力,例如对市场价格波动进行预测,从而将采购管理的智能化水平推向新的高度,持续为客户创造卓越价值。
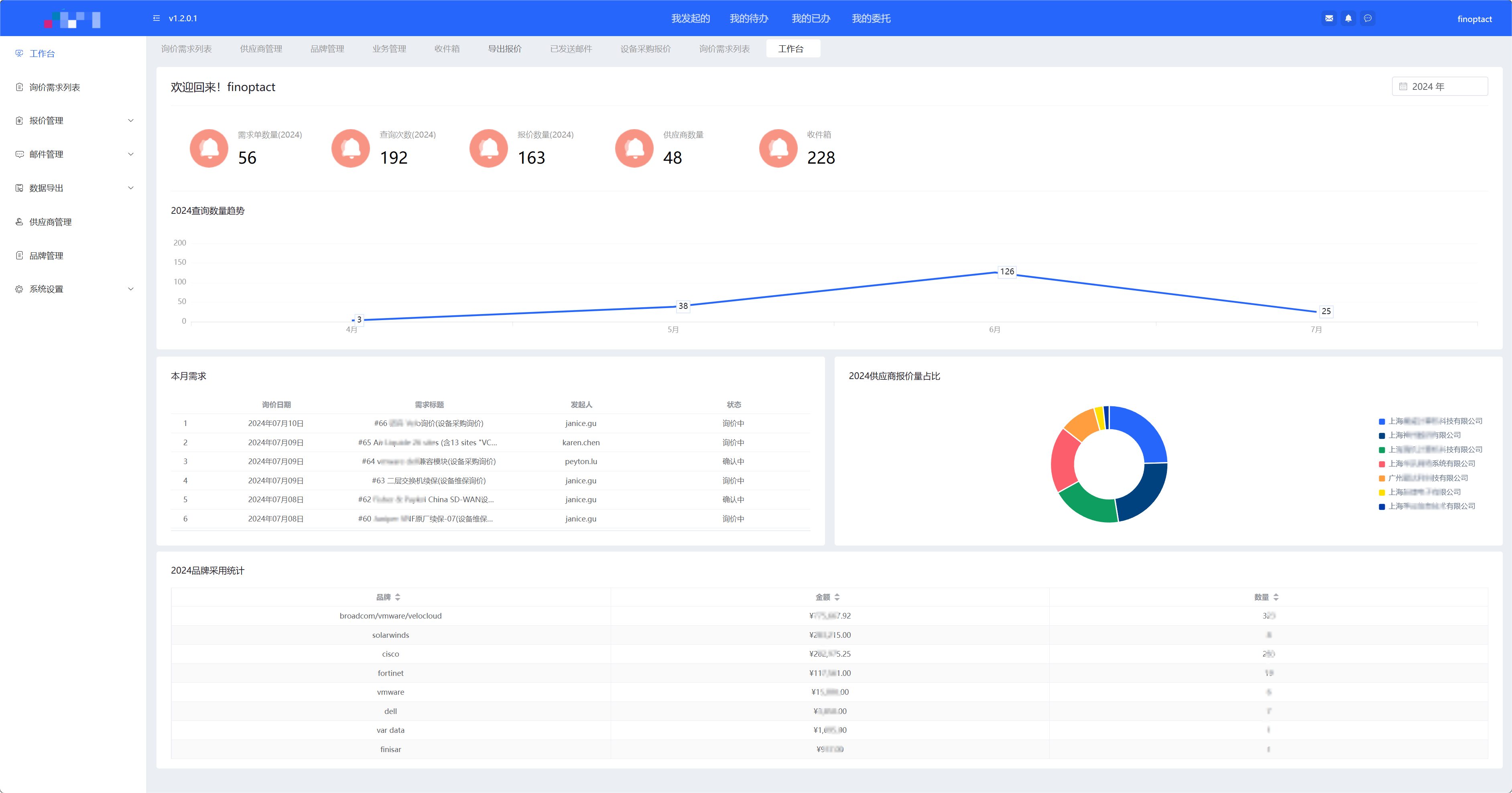
界面展示